插件安装方式:File-Setting-Plugins-Marketplace搜索名字Install即可
1.Struts2
主要是刚开始搭建Struts2的时候用到的插件,自动生成struts.xml文件和配置tomcat。
安装完成后创建项目时Web Application下会显示一个Struts 2,勾选即可,最下方是相关jar包的导入方式,不过下载jar包时显示下载失败,我一般就是自己导包。
2.Translation
一款翻译插件,可以翻译句子和单词,支持谷歌翻译、有道翻译、百度翻译和阿里翻译,还支持翻译转语音
安装后右上角会显示插件的图标,取词或者取句时会显示在右键菜单的第一行
打开插件界面
翻译后的结果
更多设置在File-Settings-Tools-Translation
3.Maven Helper
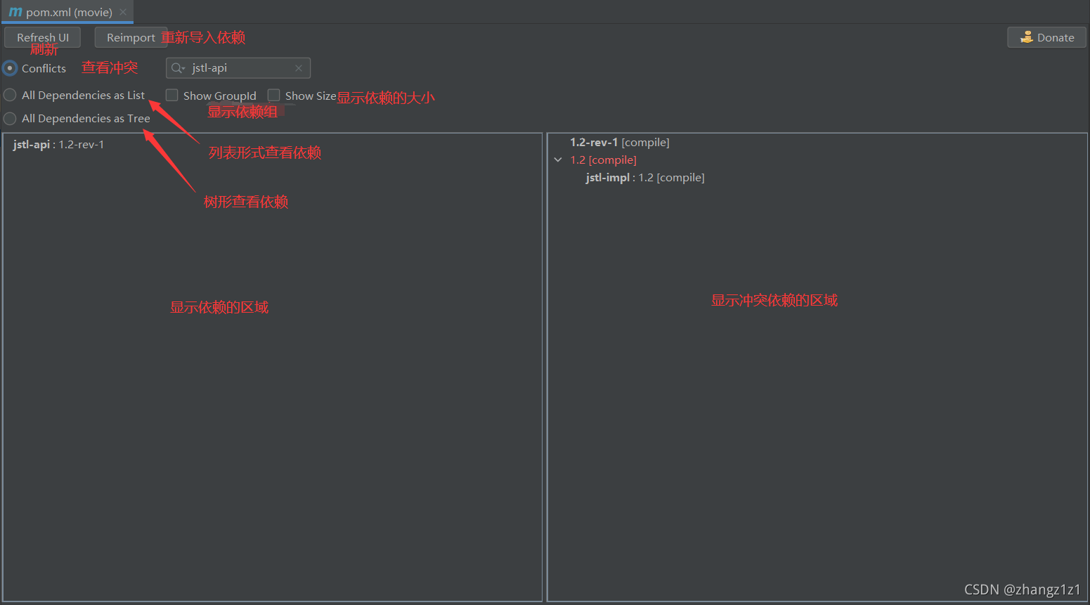
一款查看依赖冲突插件,同时也可以查看依赖
安装后打开项目的pom.xml文件,下方的选项卡会多出一个Dependency Analyzer视图
点击Dependency Analyzer
有依赖冲突时,右键选择Exclude即可在pom.xml文件中自动生成<exclusion>标签,排除冲突的依赖
更多插件的设置可以在File-Settings-Other Settings-Maven Helper中找到
4.Search In Repository
一款可以在idea里查询依赖的插件,无需在来回切换
安装后会显示在屏幕的右侧
打开插件的界面后,搜索依赖名后双击弹出版本选择,再双击需要的版本即可弹出详情页
5.Alibaba Java Coding Guidelines
一款基于阿里巴巴开发手册研发的的自动化的代码规范检测插件,让开发更加方便、更为规范。该插件在扫描代码后,将不符合规约的代码按Blocker/Critical/Major三个等级显示在下方,在idea里,还基于Inspection机制提供了实时检测功能,编写代码的同时可以快速发现问题所在。
安装完成后在右键菜单中就可以看到
6.Eclipse Code Formatter
这是一款格式化代码的软件,安装这款插件主要是想用阿里巴巴的格式化代码配置文件,由于格式化配置文件是基于Eclipse的,所以idea需要安装此格式化插件来导入配置文件
阿里巴巴格式化代码配置文件下载地址:p3c/p3c-formatter at master · alibaba/p3c (github.com)
更多设置在File-Settings-Other Settings-Eclipse Code Formatter,导入配置文件方法如下图所示
7.Easy Code
EasyCode是基于IntelliJ IDEA Ultimate版开发的一个代码生成插件,主要通过自定义模板(基于velocity)来生成各种你想要的代码。通常用于生成Entity、Dao、Service、Controller。如果你动手能力强还可以用于生成HTML、JS、PHP等代码。理论上来说只要是与数据有关的代码都是可以生成的。
首先连接数据库,选择一个表,右键选择EasyCode-Generate Code
点击Generate Code后,会弹出如下界面,选择包时可以自动创建包
最后根据自己的需求自动生成的各种代码
更多设置在File-Settings-Other-Settings-EasyCode
8.LeetCode Editor
在刷题的时候来回切换觉得很麻烦,就看到了这款插件
安装后右侧会显示插件,点击即可进入界面, 第一次需要登录账号和一些自己的喜好配置
配置在File-Settings-Tools-LeetCode Plugin
后面有实用的插件会继续更新
最后建议,插件宜少不宜多,选择最适合最需要使用的就行,不必贪多,否则可能会适得其反,IDEA会变得臃肿卡顿,影响开发效率。
版权属于:张子
本文链接:https://www.znzzi.com/articles/124
所有原创文章采用知识共享署名-非商业性使用 4.0 国际许可协议进行许可。 您可以自由的转载和修改,但请务必注明文章来源并且不可用于商业目的。




















